CrakeMe160(005)-ajj.2
我只想做你的太阳 你的太阳 在你的心里呀 在你的心底呀 ——太阳
前言
这是吾爱破解160crakeme系列里面的第5题,这道题的作者设置了层层关卡,其验证机制简直反人类,只能说这个机制是用来专门考验reverse人员的,那让我们一起来看一看一道题吧。
破解
去壳
程序加了UPX壳,可以手动去壳,也可以用脱壳机。在尝试手动脱壳过程中,dump程序后,程序运行出错,于是就用脱壳机脱壳了。
UPX脱壳机可以在爱盘里面找到,脱壳完毕我们就开始破解了。
DeDe分析控件
程序是由Delphi编写的,所以可以用DeDe反编译,得到程序的控件和事件信息。


搜索关键字
搜索关键词,查找关键代码。这里我在IDA中搜索'“注册"得到下面的结果。

“注册了”字符应该是注册成功之后显示的,我们去查找哪儿引用了这个字符。成功的找到了验证注册成功的代码。

要求ebx+304不等于C34,ebx+308不等于230D,ebx+310等于F94,ebx+31C不等于3E7,ebx+318和ebx+314相等,我们按照难易程度和顺序依次来分析,分析的顺序如下:
- ebx+31C不等于3E7
- ebx+304不等于C34
- ebx+308不等于230D
- ebx+310等于F94
- ebx+318和ebx+314相等
利用的分析手段是,常量跟踪。下面的分析以其在ebx中的偏移为标题。
31C
在IDA中搜索31C常量并添加筛选条件。

跟踪第二条指令

当Button1被点击时,就会触发这个事件,并将31C赋值为3E7,因此只要我们不点击注册按钮,就可以通过31C的验证。
304
同理用IDA搜索并筛选304常量

这里涉及的事件函数是_TForm1_FormCreate,让我们一起来分析这个时间函数的内容。


这里会去读取“X:\ajj.126.c0m\j\o\j\o\ok.txt”这个路径下的ok.txt文件,方便起见我们可以把X修改为D,按照路径创建ok.txt.


这里会比较ok.txt文件里面的内容是否等于这个字符串,用WinHex去编辑ok.txt使其内容等于这里的验证字符串。
通过上面的验证后,304不会被赋值为C34
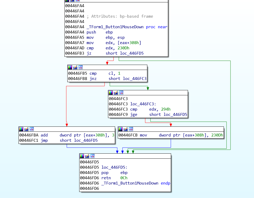
308
分析方法同上,IDA搜索加筛选。

与之相关的事件函数由,Panel1DbClick和Button1MouseDown

对左右键进行了判断,如果是左键点击,将对308赋值340D,如果是右键点击,将会加3。308的初始值为28E。
我们再看一下Panel1Dbclick里面的内容。

当308的值为29D时,会对2F0处的空间进行操作,而2F0就是Edit2,这里作用是激活Edit2的编辑功能。而要使308为29D我们需要右键点击按钮(29D-28E)/3=5次。然后双击Pannel,注意不要点到图片。
310
310是该程序最复杂的地方。查找关键代码的方法同上。

这里主要涉及FormMouseMove事件函数,我们看一下该函数的关键内容。


当检测到鼠标发生移动后,就会执行这个事件函。该函数首先判断当前显示的图片是否是2E0及Image3,如果是,则检测其x是否大于0E2,y是否大于13C,是则给310赋值10。
后面又检测2DC及Image2,其x是否小于17,y是否大于12C,是则判断310是否等于10,是则继续判断30C的值是否等于9,如果不等于则会将310处赋值为F94,也就是我们的目标值。
所以如果要将310处赋值为F94我们还需要使得30C处的值不等于9,我们来看一下如何修改30C处的值。

Form组件创建时,给30C赋初值为9,而再Edit2DblClick中会修改30C中的值。
Edit2DblClick中会检测Edit2中的值,是否长度为8,且第2个字符为’_‘,第6个字符为’,‘,并且Edit1中的字符长度为3的倍数,则会对30C赋值,从而使得其不等于9,通过上面的验证。
318和314
方法同理,逆向分析结果是左右键点击不同的图片时,318会增加不同的结果,最后通过组合使得318的结果等于314及可以通过验证,最终破解成功。
 Luexp's Life
Luexp's Life